找回密码
 加入怎通
查看: 1561|回复: 5

[交流] 18年老网管谈网络设备网络管理搞清3点万事无忧

[复制链接]
sssdde 发表于 2016-10-05 15:08:07 | 显示全部楼层 |阅读模式
18年老网管谈网络设备网络管理搞清3点万事无忧
  对于网络设备与网络的管理来说,就我十多年的网络管理经验来谈,把握好网络设备与网络管理的这三个基本要素的管控,网络管理无忧了,就是网络设备监测、网络设备的定位和故障定位报警、网络流量分析这3点,以前我们做网管大多都是查设备、查线路、抓包、找故障点,累得死烦得掉大把头发还不能解决日复重叠的大小问题,最近在网上找了一个功能非常强大的开源免费网管软件,也许是互联网创新运营模式吧,网上也有非常多这类软件,但几经周转波折和折腾,个人还是觉得还是WeADMIN ITOSS非常好用,官方给出了免费在线和群**指导的服务呀,这个值得大赞呀,我为此少走了多少冤枉路和弯弯道,不像网上其它这类软件,虽然也免费,可是出了问题无从是好,解决的途径与精力费用绝对让你花费更多的代价,而且还不能放心大但大规模使用呀,这个号称没有限制任何东东还是值得我为此在这里分享和推荐的,这里先小聊一下它里的网络拓扑也就是网络设备管理这个模块功能的成就。
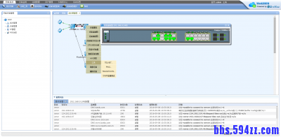
  WeADMIN ITOSS的网络设备管理模块功能是通过PING、SNMP、NMAP等方式定期自动扫描,发现和监测所有IP设备。自动更新网络拓扑图并直观反应网络拓扑结构、链路状况、设备信息等。真实、逻辑、虚拟面板图方便用户对设备进行各种远程操作管理。丰富的报警报告能随时掌握系统异动,为网络规划、网络监控、网络优化、网络病—毒、故障诊断等方面做出客观准确的决策。
1.jpg
  1、网络流量分析可以说是一种可靠的、便利的网络流量分析解决方案。可根据需求灵活启动不同层面(接入层、汇聚层、核心层)的网络设备进行流量信息采集,不需要改动现有的网络结构。并可以为企业网、校园网、园区网等各种网络提供网络流量信息统计和分析功能,能够及时了解各种网络应用占用的网络带宽,各种业务消耗的网络资源和网络应用中TopN流量的源主机,可以帮助网络管理员及时发现网络瓶颈,防范网络病—毒的攻击,并提供丰富的网络流量分析报表。
2.jpg
  2、网络设备定位根据设备IP、设备MAC、主机名等定位上联交换机和对应端口,并能在拓扑图中显示其具体位置,达到故障的快速定位。设备属性可以查看设备具体IP、MAC、名称、类型、制造厂商、所在子网、设备OID、运行时间、设备描述等。线路属性查看线路两端设备、端口连接关系及从哪个设备取流量等。
3.jpg
  3、网络设备监测报警是通过SNMP、SYSLOG等实时监测服务器、网络设备和PC的运行情况,并智能分析、提前预警和故障实时报警。可帮助管理员有效地预防或发现故障,警报将通过声音、短信、微信显示报警框、发送Mail等方式及时发送相关人员,或自动运行相应的程序进行故障处理;提供全方位的告警监测、统计分析和报警定位。

回复

使用道具 举报

米聊 发表于 2016-10-05 15:08:36 | 显示全部楼层
消灭0回复,我要抢沙发!…
回复 支持 反对

使用道具 举报

埃菲尔铁塔 发表于 2026-01-12 08:14:50 | 显示全部楼层
内容很干货,没有多余的废话,值得反复看
回复 支持 反对

使用道具 举报

天气导播 发表于 2026-01-12 15:48:16 | 显示全部楼层
学习到了,之前一直没注意过这个点,受教了
回复 支持 反对

使用道具 举报

卟顽正 发表于 2026-01-12 18:57:37 | 显示全部楼层
这个思路很新颖,打开了新世界的大门,谢谢分享
回复 支持 反对

使用道具 举报

ilikeu 发表于 2026-01-16 01:07:03 | 显示全部楼层
这个分享太实用了,刚好能用到,感谢楼主!
回复 支持 反对

使用道具 举报

2026年4月28日真牛社区(fd.znbgj.com)签到记录贴
我今天最想说:「www.xtsjx.cn 小贴士机械网」.

    您需要登录后才可以回帖 登录 | 加入怎通

    本版积分规则

    QQ|手机版|小黑屋|网站地图|真牛社区 ( 苏ICP备2023040716号-2 )

    GMT+8, 2026-4-29 07:33 , Processed in 0.144329 second(s), 27 queries , Gzip On.

    免责声明:本站信息来自互联网,本站不对其内容真实性负责,如有侵权等情况请联系420897364#qq.com(把#换成@)删除。

    Powered by Discuz! X3.5

    快速回复 返回顶部 返回列表